Misalnya memberikan diagram yang di dalamnya berisi proses bisnis yang akan dilaksanakan. Suatu proses bisnis dapat dipecah menjadi beberapa subproses yang masing masing memiliki atribut sendiri tapi juga berkontribusi untuk mencapai tujuan dari superprosesnya.
Pengenalan Bpmn Pojok Programmer
Contoh diagram proses bisnis. Dengan narasi workflowalur kerja proses dengan grafik atau diagram misal. Mari kita mulai dengan teknik terbaru. Dalam sebuah proses bisnis harus mempunyai 1 tujuan yang jelas 2 adanya masukan 3 adanya keluaran 4 menggunakan resource 5 mempunyai sejumlah kegiatan yang dalam beberapa tahapan 6 dapat mempengaruhi lebih dari satu unit dalam oraganisasi. Karena hal tersebut dapat membantu kita dalam menyusun diagram proses bisnis. Melalui artikel ini diharapkan mampu memberikan contoh nyata penerapan teknologi informasi dalam proses bisnis. Diagram tersebut membantu pihak yang akan mengadakan kerjasama.
Pengertian proses bisnis analisis tahapan karakteristik tipe contoh para ahli. Suatu proses bisnis dapat terdiri dari beberapa aktivitas. Pemodelan proses bisnis terutama digunakan untuk memetakan alur kerja sehingga anda dapat memahami menganalisa dan membuat perubahan positif pada alur kerja atau proses tersebut. Pemodelan proses bisnis pengertian manfaat tujuan diagram jenis profil analisa. Namun untuk membuat diagram tersebut harus dibantu dengan tahapan tahapan yang berupa analisa dan desain. Proses ini juga dapat diartikan sebagai langkah langkah yang dilakukan untuk menghasilkan nilai bagi pelanggan.
Proses bisnis merupakan sekumpulan perkerjaan atau kativitas yang terstruktur dan saling berkaitan untuk menyelesaikan suatu masalah atau untuk menghasilkan produk ataupun layanan. Proses bisnis adalah sekumpulan kegiatan atau aktifitas yang dirancang untuk menghasilkan suatu keluaran tertentu bagi pelanggan tertentu. Pengertian analisa proses bisnis dan contoh proses bisnis artikel ini akan membahas tentang sebuah proses bisnis dan menjelaskan dasar dasar proses bisnis dan mampu membedakan area bisnis. Bisnis proses adalah suatu kumpulan pekerjaan yang saling terkait untuk menyelesaikan suatu masalah tertentu. Notasi proses bisnis pemodelan bpmn sederhananya bpmn adalah. Model real resource events agent and locations kejadian kejadian proses bisnis business process events suatu proses bisnis merupakan serangkaian aktivitas yang bertujuan untuk mencapai tujuan organisasi.
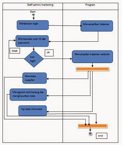
Dfd document flow diagram adalah suatu diagram yang menggunakan notasi notasi untuk menggambarkan arus dari data sistem yang penggunaannya sangat membantu untuk memahami sistem secara logika tersruktur dan jelas. Proses bisnis adalah sistem yang digunakan perusahaan untuk mencapai tujuannya. Pemodelan proses bisnis adalah lintas fungsional biasanya penggabungan pekerjaan dan dokumentasi lebih dari satu departemen dalam sebuah organisasi. Cara menganalisis proses bisnis. Dalam proses bisnis terdapat 2 cara menggambarkan sebuah bisnis proses diantaranya adalah document flow diagram dfd dan system flow diagram. Penggunaan diagram membantu anda untuk memvisualisasikan proses ini dan membuat keputusan yang lebih baik.















